Fix: Services Startup Type Grayed Out on Windows 11/10
- Services Startup type graying out may not mean an error; the user might not have administrative privileges to modify the options.
- All services in Windows operating systems are managed by the Services console or services.msc.
- If the startup types gray out, restart Windows, use Registry Editor to tweak the options, access the Services app as an admin, or stop the service temporarily.
- Create a restore point before you make changes to the registry.
- If no solution works for you, contact Windows through the Help app or their support online page.
The ‘Services Startup’ type can become grayed out when a user tries to disable or enable a service on a Windows PC. This issue is caused if the service is system-protected, or if the user lacks the administrative privileges necessary to modify the ‘Startup’ type within the Windows Services app. It’s quite frustrating when you no longer want a service to be running on your computer and find yourself unable to disable it or modify its ‘Startup’ type because it’s grayed out. This article will present the best solutions to ensure you can fix this issue.

Under the Startup type, a user can select one of four options dictating how a service should behave upon startup. For example, one can choose options such as Disabled, Manual, Automatic (Delayed Start), or Automatic. Essentially, all services permitted by Windows can be modified, provided you possess the necessary administrative permissions. Nevertheless, there are circumstances where you cannot change the Startup type even with the required privileges; we will explore this later.
How does the Startup type gray out on services.msc?
Before we continue, it’s good to understand how the issue occurs on your Windows 11 or Windows 10 PC. All services in your Windows operating system are managed by the Service console, also known as services.msc or Services app. Each service has its specific startup type which dictates how and when the service will be launched on your computer. The table below shows the four startup types and what they do.
| Service Startup type | Function |
| Automatic (Delayed) | The service takes a while after the system is turned on |
| Automatic | The service launches immediately after the system is on |
| Manual | The service starts when a user summons it manually |
| Disabled | The service is set to be inactive |
The error occurs when you try to select the above options for a service and they become unresponsive and gray out completely. This indicates that Windows is preventing you from modifying how a certain service starts up during or after rebooting your computer.
What causes the Services Startup type to gray out?
The causes for Startup type options graying out in services.msc vary from simple ones like lack of administrative privileges to complex ones such as a corrupted Windows Service app. Before you start fixing the issue, it’s always wise to figure out the cause of a problem and narrow it down to the most probable ones to have a successful troubleshooting process. The following reasons can trigger the Startup type option to gray out in the Services console of Windows 11 or Windows 10:
- Windows protects a specific service from any modification. The system protects services that if modifies can lead to the abnormal functioning of the Windows system entirely. The Startup type will always be grayed out in such cases.
- Services depend on each other. In many cases, for one service to function properly, it depends on another service. So, if you modify one service, it might affect other services which will trigger system malfunctioning. In that case, the service Startup type will gray out.
- Lack of administrative permission or privileges. If you are trying to modify the Services Startup type option without administrative privileges, some crucial services will restrict you from selecting options; it will gray out.
- Temporary system bugs. The Service console may be affected by glitches and bugs that affect how the app works. This is a temporary cause and it’s always fixed when the system or app reboots.
- Corrupted system files. If some system files that services.msc depends on are missing, broken, or generally corrupted, the Startup type will be grayed out.
- Viruses or malware. In very cases, viruses and malware in the system can infiltrate the Services app and make the Startup type option gray out.
How Do I Fix Services Startup Type Grayed Out on Windows 11/10?
To fix the Services Startup type if it grayed out on Windows 11 or Windows 10, restart your computer to initiate automatic repair for temporary glitches and bugs. Sometimes, primary solutions can fix computer issues that are triggered by temporary causes. If that doesn’t work, try the following solutions to fix the grayed-out services Startup type on Windows.
- Stop the service temporarily. The service you are trying to select for the Startup type options might be running on your computer and you cannot modify such a service. The only remaining option is to stop the service, which will make the grayed-out option visible and responsive. Remember, sometimes the ‘Stop’ and ‘Start’ options might be grayed out as well. In such cases, you cannot stop that service temporarily and should try another solution mentioned below.
- Access services.msc as an administrator. Clearly, some services are essential to the operations of a computer, and if these services are adjusted, they can alter the functionality of certain applications. Windows understands that if everyone is allowed to modify everything, it may lead to a data breach or unauthorized access to vital parts of the system. Consequently, some service options are grayed out when accessed as a standard user or guest, preventing any adjustments to the ‘Startup type’ option in the services.msc tool.
- Perform a SFC scan. If your system has corrupted files, especially those that the Services console requires, it will affect its functions. The best way to fix this is by scanning your entire computer using System File Checker which automatically finds and fixes damaged system files.
- Use Command Prompt to Start or Stop a Service. In some cases, the start and stop options may also be grayed out, preventing you from starting or stopping the service you want. If that is the case, you can run some commands in the CMD to temporarily stop the service and then select the startup type you want. Before using these commands, we recommend that you double-check that the service you want to stop is not crucial to the system, as this might affect how other apps work.
- Modify the Startup type using Registry Editor. Warning: Modifying your Registry might adversely affect your computer system if handled wrongly and we cannot guarantee if the damage can be fixed. Proceed with this solution with caution. You can change or modify the Startup type on the Service console by adjusting certain values in Windows Registry. You can select any of the four startup types we highlighted earlier.
- Scan for viruses and malware. Malicious attacks can cause a lot of issues to your Windows PC including graying out of the Startup type option. You can do a full scan using your third-party antivirus software or Microsoft Defender which is the default and effective security for Windows.
1. Stop the service temporarily
- Type services on the search box and select Run as administrator. Alternatively, you can press the Windows button + R to open the Run dialog, type services.msc, and press Ctrl + Shift + Enter on the keyboard.
- Look for the service you want to stop and right-click on it.
- From the list of options in the menu, select Stop.

Stop the service temporarily - Finally press Apply and OK to effect the changes you made. Check if you can modify the startup type.
2. Access services.msc as an administrator
- Type services on the Windows search box and type Services.
- Select Run as administrator to open the Service app.

Access Services app as admin - You can also press the Windows button + R to open the Run dialog, type services.msc, and press Ctrl + Shift + Enter. This is a shortcut to open services as an administrator.
3. Perform a SFC scan
- Type CMD on the search box and select Run as Administrator.
- Type the following command and press Enter:
sfc /scannow
- Wait for the process to complete and close the Command Prompt window. It takes some time for the tool to scan your system.

Run System File Checker (SFC)
4. Use Command Prompt to Start or Stop a Service
- Open Command Prompt or Powershell as administrator as we did earlier.
- Type the following command line to stop a service that you want and press Enter:
Stop-Service -Name "ServiceName"
- Type the following command line to start a service and press Enter:
Start-Service -Name "ServiceName"
Ensure you replace ‘ServiceName’ and ‘Service’ with the actual names in the service properties.
5. Modify the Startup type using Registry Editor
- First, create a system restore point to be safe if something goes south in the registry.
- Open Windows Registry Editor by pressing the Windows key + R, typing regedit.exe, and then Enter.
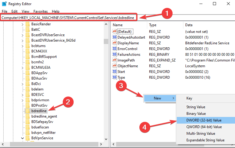
- Follow the file path below:
HKEY_LOCAL_MACHINE\SYSTEM\CurrentControlSet\Services
- Find and click on the service that grayed out.
- On the right pane, right-click on an empty space and choose New. Next, select DWORD (32-bit) Value from the list menu.

Modify Startup type using Registry Editor - Name the DWORD value as DelayedAutostart.
- Use the following values for DelayedAutostart and Start to set up the Services Startup type:
Automatic: Start 2 and DelayedAutostart 0.
Automatic (Delayed Start): Start 2 and DelayedAutostart 1
Manual: Start 3 and DelayedAutostart 0
Disabled: Start 4 and DelayedAutostart 0 - Click OK to complete the process and restart your PC.
6. Scan for viruses and malware
- Open your Settings app by pressing the Window key + I.
- Click on the Update & Security options.
- Locate and click Windows Security.
- Click Virus & threat protection.

Scan for viruses and malware - Select the Scan options which is under the Current threats option.
- Here, you select can Full scan, Custom scan, or Microsoft Defender Offline scan. We recommend Full scan for now.

Scan for viruses - Finally, initiate the scanning process by clicking Scan now.
Still Stuck?
If after trying all the solutions here didn’t work, we recommend that you contact Windows Support through the Help app or contact them online. The issue might need individualized solutions that may be specific to your Windows PC. Alternatively, you can write us a message in the comment section, and our experts will respond as soon as possible. We hope something worked for you, though
Services Startup type grayed out - FAQs
The settings on Windows 11 may gray out due to incorrect configuration in your system or wrong tweaks performed by an administrator. To fix this, contact your organization’s administrator for action, run the System Maintenance Troubleshooter, or enable Location services using Windows Registry Editor.
To force a service to enable, you need to open Task Manager and start it there. Press Ctrl + Shift + Esc/Delete or right-click on an empty space on the Taskbar and choose Task Manager. Click on the Services tab, locate/click the service you want to enable, and then click Start to enable the service. That’s it.
Reviewed by 




